In June 2021, I took on my dream role of leading an enterprise data team. Shortly thereafter, the sleepless nights began. The frustration of being unable to consolidate the perceived chaos and the self-doubt of ever being truly able to foster a data-driven mindset across the organization.
Every attempt to communicate our data challenges felt like shouting into a void. People nodded, yet no one took action.
It wasn’t until later that I discovered a critical yet underutilized practice that could have bridged that gap: data modeling.
Today, I am here to share that secret with you so you can avoid the same pitfalls and drive real value through your data.
The Misconception: “We Don’t Have a Data Problem”
After years in the data field, I repeatedly encountered the same misconception: organizations believe their data is flawless. Dashboards and reports might look impressive, but often they mask the reality of business operations or don’t represent the reality at all.
Consider a company that has undergone multiple acquisitions. Despite years of consolidation, it operates like a collection of independent companies. A simple concept like “booking” is defined and treated differently across the organization, leading to inefficiencies, redundancies, and confusion.
I faced this exact challenge and struggled to articulate exactly why things weren’t working.
After transitioning to a new role in a different organization — and seeing others grapple with similar issues — I discovered a paradigm shift, a powerful yet often underappreciated discipline: data modeling. This discipline exposes hidden issues and transforms them into a clear, visual narrative everyone can understand.
The Key to Clarity: Telling the Story of Your Data
“The single biggest problem in communication is the illusion that it has taken place.” — George Bernard Shaw
Despite all the technological advances, one core challenge remains unchanged for every organization: effective communication.
Humans are wired to learn and share knowledge through observation and visual cues rather than abstract explanations.
Imagine explaining to a child how to stick out the tongue. Instead of diving into technical jargon like “hypoglossal nerve” details, you’d show them by example. Similarly, effective data communication hinges on clarity and simplicity
Provide a clear, visual representation of how data flows through your organization. Show the story of your data.
This is where 2 concepts from data modeling help showcase the story: reverse engineering and conceptual data modeling.
Reverse Engineering: Discovering the truth in your data
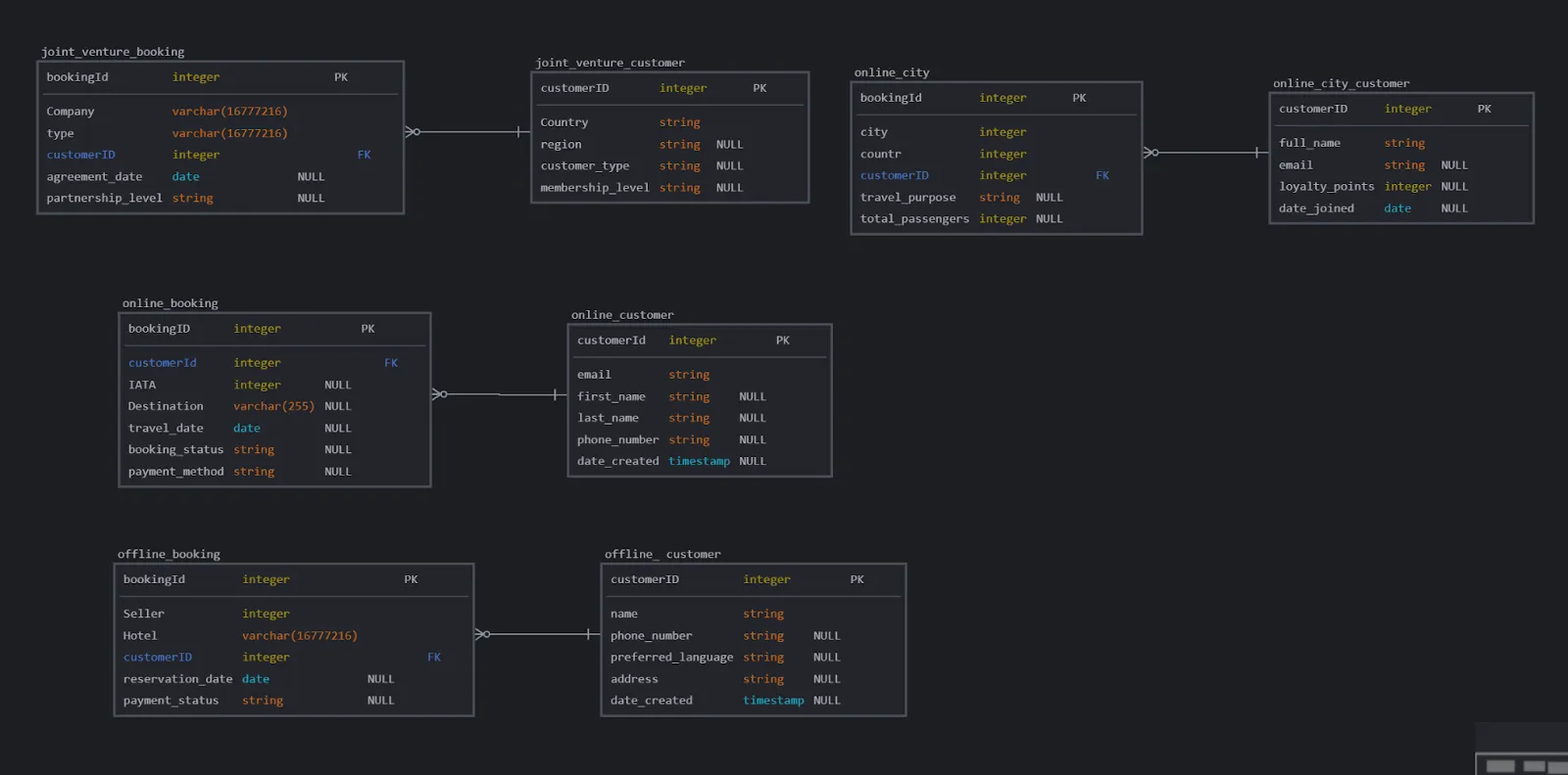
Begin where your data lives — in the databases. By reverse engineering, you extract actual tables and relationships, creating a detailed snapshot that highlights inefficiencies. Modern data modeling tools can automate this process, saving you time and ensuring accuracy.
Now you have a visual snapshot that tells a story and highlights underlying problems.

Note: While a detailed model is valuable, it can overwhelm non-technical stakeholders. This is where conceptual data modeling comes in.
Conceptual data modeling: Simplify, Visualize, and Communicate
Using the principles of Feynman’s Technique (strive to explain any concept so clearly and simply that even a 9-year-old could understand it), strip away technical details. Focus on the core entities and their relationships.

By creating a simplified, visual representation, you can explain how an online customer might be misclassified (e.g., being mistakenly treated as an entirely separate “city customer”), leading to costly marketing errors.
This approach — blending storytelling with practical modeling — aligns teams and creates a unified vision for problem-solving.
However, explaining the problem is one small part of the challenge. The broader solution — defining, managing, and integrating data consistently — is vast and nuanced, deserving its series of articles.
Solving today’s issues is a vital first step, but data modeling should be a living process, adaptable to future changes to avoid another big enemy from the companies: entropy.
Fighting Entropy: Keeping Your Data Landscape Future-Proof
“Entropy requires no maintenance” — Robert Anton Wilson
Left unchecked, everything tends toward chaos. Ice melts, plants wither, and friendships fade without care.
Just like the inevitable decline in our physical world, your data landscape can deteriorate without proper care. New projects, random databases, and uncoordinated changes can quickly undo months of hard work.
To counter this, a robust change management process is essential.
There are multiple strategies you can apply, but I like to stick to these principles:
- Plan before execute to anticipate the impact of changes.
- Validate before implementing and engage data owners and stakeholders to ensure consensus and validation.
- Implement through a controlled process like forward engineering to push refined models back into your databases.
The next diagram illustrates the strategy turned into action following the principles.

Regardless of your strategy, I recommend investing in tools that support both reverse and forward engineering. This isn’t just about streamlining workflows — it’s about safeguarding your organization’s future.
The next screenshot showcases an example of reverse and forward engineering in a cloud-based modeling tool.

As the model matures alongside your data’s creation and maintenance, it becomes far easier to adapt to changing circumstances.
Build a Future Where Data Drives Value
Humanity has a curious habit of neglecting practices that have stood the test of time. Data modeling is one such practice — is not just a technical task; it’s a language that bridges gaps across your organization.
When your teams speak the same language your insights become actionable, strategies remain aligned, and you can sleep easier knowing your data is driving true value.
Let’s move beyond dashboards that impress and create data strategies that deliver real change.
Thanks for reading.

